About

TutorCASN is an online learning platform designed specifically for CASN (Civil Apparatus of the State) preparation. It combines cutting-edge AI technology with a robust educational framework to provide a seamless learning experience for aspiring candidates. The platform offers a comprehensive suite of features, including Chat AI for instant assistance, personalized notes for efficient studying, and an adaptive quiz system to track and improve performance. TutorCASN ensures that learners can prepare effectively and achieve their goals with confidence.
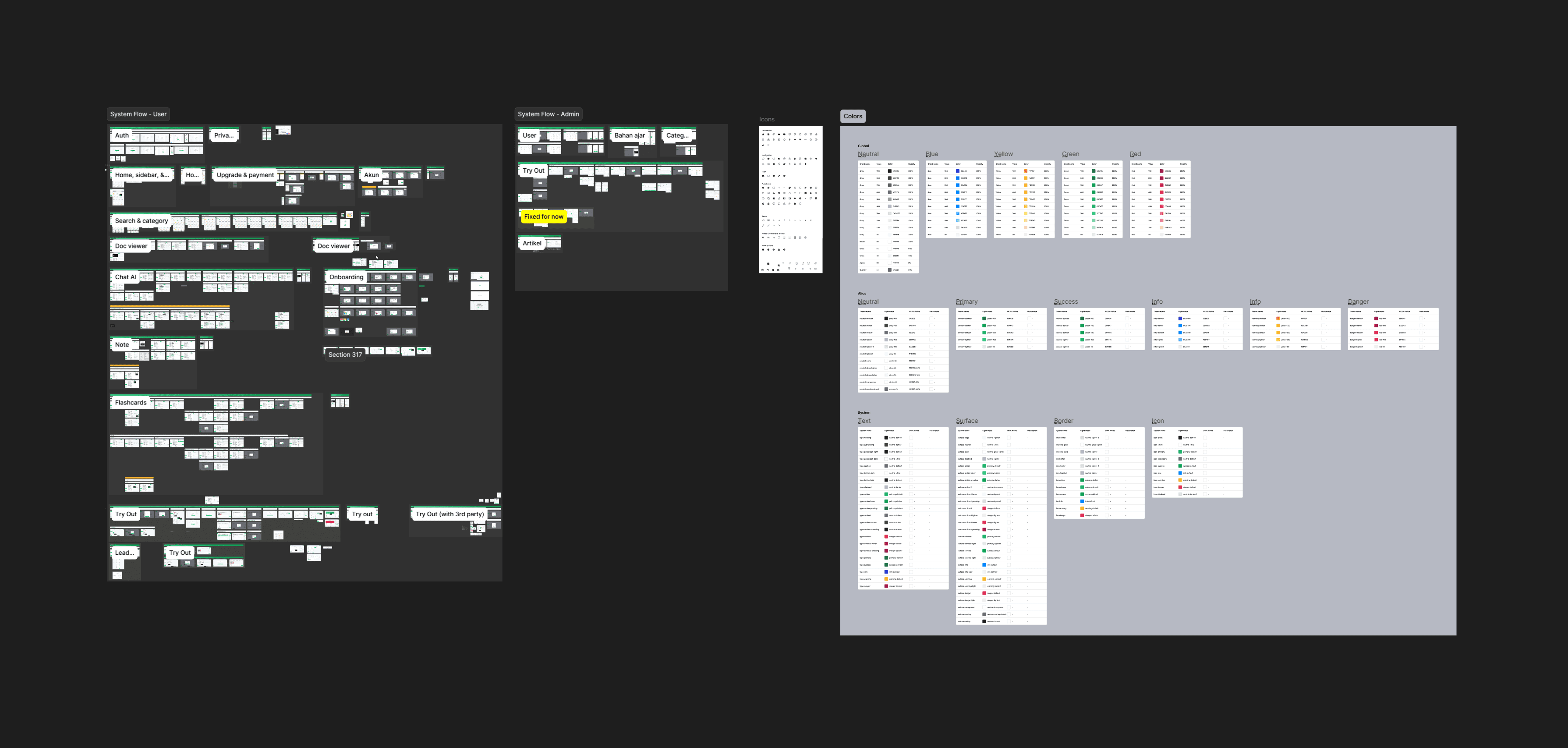
In my role as a product designer, I focus on creating user-friendly interfaces and experiences that make learning accessible and engaging. From refining the design system to prototyping innovative features, my aim is to enhance the platform's usability while ensuring compliance with industry standards. Collaboration with cross-functional teams enables me to align the platform's design with its educational mission.
User

The user site is where learners access TutorCASN's core features, including Chat AI, notes, and quizzes. Designed for ease of use, it supports users in their preparation journey with intuitive navigation and personalized tools.
Authentication
Try Out
Course
Learning Module
Chat AI
Self-Note
Quiz Generation
Leaderboard
Profile
Payment
Admin

The admin site is the backbone of TutorCASN, providing tools to manage user activities, content, and analytics. It ensures the platform runs smoothly and effectively supports its users.
User
Learning Module
Category
Try Out
Article
Visitor / Landing Page
TutorCASN's visitor page showcases the platform's offerings with a focus on its AI-powered tools and educational impact. It aims to convert interest into action by clearly communicating its unique value.
Home
Features
Articles / Blogs
Pricing

